使用电脑启动易控后端
环境说明
- 一台Windows或Linux电脑
- 安装有Chrome、新版Edge、360极速浏览器等浏览器
- 一根USB数据线
- 请注意,本方式启动后端后在设备重启后会失效,需要重新启动
操作
- 手机打开设置APP,找到“关于手机”,找到“版本号”,连续点击版本号7次以上

- 在设置APP中,搜索并打开开发者选项,找到并打开开发者选项中的“USB调试”

- (如果您是小米手机)在开发者选项中,找到并打开“USB调试(安全调试)”
注意,需要先登录小米账号并插上电话卡

- (如果您是OPPO或真我手机)在开发者选项中,找到并打开“关闭权限监控”

- 重启手机
- 将手机通过数据线连接至电脑
- 检查手机是否弹出模式选择弹窗,选择“文件传输”模式

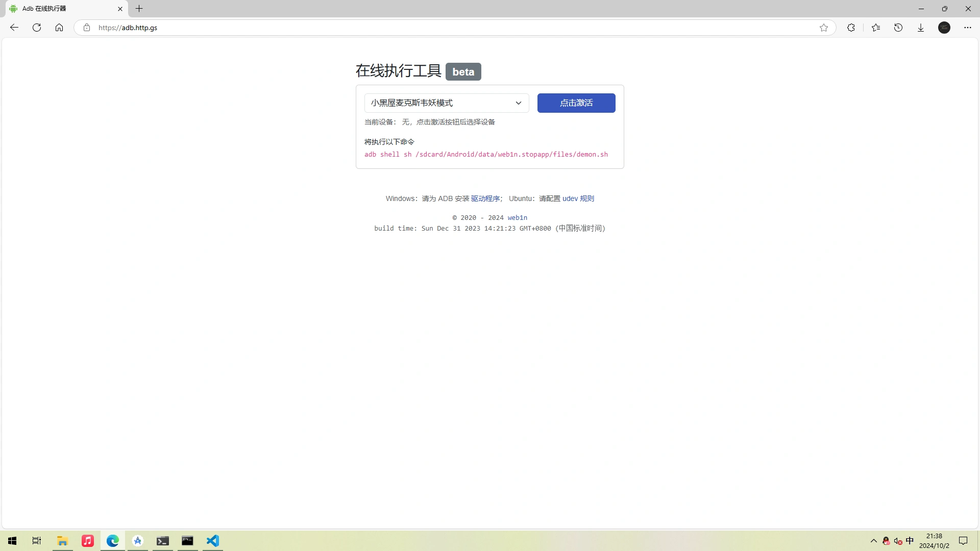
- 电脑浏览器打开网页:https://adb.http.gs/

- 在易控App–启动后端页面中,点击复制激活命令按钮,在电脑浏览器网页中选择“其他指令”,粘贴进入刚刚在手机复制的命令,点击“激活”按钮

- 手机在弹出的“允许USB调试吗”授权弹窗中,勾选“一律允许”,选择允许按钮

- 确认浏览器网页弹出的命令输出,包括最后的“启动成功”

- 确认手机易控主页出现本机设备

- 确认手机易控主页出现局域网其他设备
- 所有手机使用的激活码需一致
- 所有手机需要在同一Wifi下面,或连接一个手机的热点,或使用了VPN如Tailscale等软件实现了虚拟局域网
- 只有执行了上述步骤启动了后端的设备才会出现在易控设备列表中,才能够被其他设备控制

故障
如果出现问题,无法使用,请将以下内容统一发送至反馈群中
- 出现的问题,卡在哪一步
- 易控–设置–版本号页面截图
- 上述第11步执行命令输出(如未操作至此步可以忽略)
- 在上述第9步,执行命令,并将输出截图
cat /storage/emulated/0/Android/data/top.saymzx.econtrol.app/files/server_log.txt
- 在上述第9步,执行命令,并将输出截图
cat /storage/emulated/0/Android/data/top.saymzx.econtrol.app/files/app_log.txt










